LAPORAN TUGAS
Android Multimedia Framework
PEMROGRAMAN MOBILE 2

Disusun Oleh :
Dafid Abdullah 11.0269 TI 15 F
Riyo Sunarko 11.0270 TI 15 F
Eni Anggraeni 11.0271 TI 15 F
Zulmi Mustaqiem 11.0272 TI 15 F
Iman Setiawan 11.0275 TI 15 F
Rilas Agung P 11.0284 TI 15 F
PROGRAM STUDI TEKNIK INFORMATIKA
STMIK AMIKOM PURWOKERTO
2017/2018
I. Android multimedia framework
- Mendukung berbagai jenis media sehingga dapat mengintegrasikan audio, video dan gambar ke dalam aplikasi dengan mudah.
- Media yang ditambahkan bisa berasal dari
- application’s resources (raw resources)
- File di dalam Sistemfiles
- Data streaming melalui koneksi internet
- Semuanya menggunakan MediaPlayer APIs.
GAMBAR
Menampilkan Gambar ,dan Icon Launcher pada Aplikasi Android yang kita buat.Untuk itu sebelumnya kalian harus membuat Aplikasi nya terlebih dahulu dengan membaca artikel
1.Menampilkan Gambar
Untuk Menampilkan sebuah gambar di Aplikasi , kalian bisa menggunakan widget yang bernama ImageView dan juga ImageButton. Perbedaanya adalah untuk ImageView kalian hanya bisa menampilkan gambar saja. Sedangkan ImageButton kalian bisa menampilkan dan membuat gambar menjadi aksi/interaksi(dapat diklik) untuk menghubungkan antar Activity.
-ImageView

Untuk menampilkan gambar pada Aplikasi ,kita bisa mendrag widget ImageView pada bagian Design Layout di Android Studio.
-ImageView
Untuk menampilkan gambar pada Aplikasi ,kita bisa mendrag widget ImageView pada bagian Design Layout di Android Studio.

sebelumnya siapkan terlebih dahulu gambar yang akan di tampilkan.
Setelah itu kalian bisa copy dan pastekan ke folder app/res/drawable/ pastekan disini gambar seperti pada gambar di bawah ini :
Sebagai latihanya saya menggunakan logo okedroid.

Lalu kalian bisa menggunakan kode berikut pada layout.xml :

Kalian bisa melihat Previewnya di sebelah kanan di Android Studio.

Kalian bisa menjalankan Aplikasinya untuk melihat hasilnya.
2.Menampilkan Icon Launcher
Icon Launcher adalah suatu icon identifikasi atau bisa disebut shorcut(jalan pintas) pada sebuah Aplikasi yang berjalan di sistem operasi Android. Seperti shorcut yang ada di Komputer atau Laptop.
Nah untuk membuat atau menampilkan Icon Launcher ,pertama yang perlu di perhatikan yaitu size/ukuran gambarnya terlebih dahulu. Kenapa ? Karna perangkat Android memiliki jenis,merek dan ukuran layar yang berbeda-beda. Seperti pada Smartphone dan Tablet. Jadi agar gambar tidak pecah-pecah , pastikan buat Icon Launcher yang dapat dilihat bagus, di Smartphone dan Tablet.
Untuk memudahkan , kalian bisa mengunjungi Situs Web Launcher Icon Generator.
Jadi gambar kalian akan tergenerate menjadi beberapa ukuran/size untuk membuat Icon Launcher.
Kemudian setelah tergenerate kalian bisa downloadzipnya, yang berisi berbagai ukuran/size gambar.

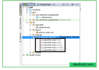
Setelah itu kalian bisa pastekan Icon Launcher tersebut pada folder res/mipmap/ic_launcher.png/ pastekan disini. Seperti pada gambar di bawah:

Oke setelah semua selesai kita coba lihat hasilnya ,dengan cara menjalankan Aplikasi diatas.
Hasilnya kira-kira akan seperti ini:

Sumber : http://www.okedroid.com/2015/12/belajar-cara-menampilkan-gambar-dan-icon-launcher-pada-aplikasi.html
Cara Membuat Aplikasi Audio Pemutar Musik pada Android Studio
- Buat Folder raw dibawah folder res
- Masukan file audio yang akan dimainkan ke folder raw
- Pastikan semua file audio anda ditulis dengan huruf kecil
- Seperti biasa, hal pertama yang dilakukan adalah membuat projek baru, buat projek baru dengan memilih menu file-new – new project.
- Ketikan nama project yang akan dibuat, lalu klik next.
- Pilih target device yang akan dibangun aplikasinya. Lalu klik next.
- PIlih Jenis aktivitas yang dibuatkan aplikasi. Disini saya memilih empty activity, lalu klik next.
- Ketikan nama aktivitas yang diinginkan lalu klik finish.
- Langkah selanjutnya adalah mendesain Halaman awal yang digunakan untuk membuat contoh aplikasi musik audio ini. Disini saya menggunakan 3 button, dimana button ini dibuat menjadi play, pause dan stop, adapun desainnya seperti gambar dibawah ini:

- Kemudian,pada bagian desain tambahkan kodingan pada textview dan button yang dibuat seperti gambar dibawah ini:


- Sebelum membuat kodingan dalam java maka di copy dulu sebuah file mp3 dan dipastekan pada bagian res seperti gambar dibawah ini:

- Selanjutnya, langkah terakhir pada MainActivity. Java nya di tambahkan kodingan seperti gambar dibawah ini:



Dan hasilnya seperti gambar dibawah ini:

Sumber : https://gusnirahayu.blogspot.co.id/2017/05/cara-membuat-aplikasi-audio-pemutar.html
MENAMPILKAN LEWAT LOCAL VIDEO
1. Pertama buat project baru ,atau yang sudah ada di Android Studio kalian.
2. Kedua kita akan membuat folder raw terlebih dahulu ,pada project Android Studio ,kalian bisa klik kanan pada folder app ,lalu pilih New > Android resource directory.

Pada bagian New Resource Directory , pilih resource type raw , setelah selesai pilih tombol Ok.

Kira-kira akan jadinya seperti pada gambar dibawah. Oh ya ,pastikan kalian sudah menyiapkan videonya lalu salin ke folder raw, Sebagai contoh ,disini saya memberi nama videonya contoh_video.

3. Pada bagian tab design ,di bagian layout activity_main.xml , Kalian hanya perlu drag dari bagian Pallete ke bagian layar pada layout.



4. Nah pada Codingan Javanya ,seperti biasa kita mendeklarasi object terlebih dahulu, dan menggunakan Class atau library VideoView.
Code MainActivity.java


5. Setelah itu ,kita jalankan Aplikasinya ,dengan cara memilih Run di Android Studio.Hasilnya kira-kira akan seperti ini.

Menampilkan lewat Streaming atau Online
1. Pertama kalian hanya perlu set permission di AndroidManifest.xml. Agar Aplikasi kalian diijinkan untuk menggunakan koneksi Internet.
<uses-permission android:name=”android.permission.INTERNET” />
2. Lalu ganti method setVideoURI ,menjadi setVideoPath seperti pada codingan dibawah:
Siapkan alamat url video ,yang ingin kalian tampilkan pada Aplikasi Android kalian.
Sebagai contoh, saya menggunakan url video ,yang saya tampilkan seperti video ,yang ada di folder raw diatas (contoh_video) ,hasilnya pun seperti akan terlihat seperti gambar diatas:
Code MainActivity.java


Sumber : http://www.okedroid.com/2017/03/belajar-menampilkan-videoview-pada-aplikasi-android-studio.html